什么是高值耗材智慧物联网如何融入高值医用耗材管理?创新管理+SPD 就可以!

新闻资讯2026-04-23 20:22:47

本文以内蒙古自治区人民医院(下文简称“我院”)为例,指出了基于SPD的高值医用耗材管理模式存在的问题,阐述了改进措施并分析了效果。实践证明,基于智慧物联网的二级库管理模式对于介入手术室耗材的科学化、精细化、智能化管理水平的提升具有积极作用。



01
基于 SPD 的高值医用耗材管理模式存在的问题

运用头脑风暴法及专家咨询法确定基于 SPD 的高值医用耗材管理中存在的问题,专家包括有高值医用耗材管理经验的中心库房管理人员、科室二级库管理人员、临床使用医护人员及相应职能部门人员。
( 一 )高值医用耗材采购、管理及使用衔接存在的问题
第一,我院医用耗材实行采管分离方式,医用耗材采购和管理由不同部门负责,其管理方式的差异增加了管理难度。
第二,高值医用耗材字典维护以耗材注册证名称为准,而在使用过程中以耗材包装名称为准,二者存在差异,会导致采购准确性存在风险。
第三,在规范的配送流程中,由于各类高值医用耗材在治疗过程中使用的特殊性,会衍生出临床救治中供应商临时配送的方式,操作过程缺乏有效监督,存在实际采购与临床使用不符的风险。
( 二 )高值医用耗材的管理不能达到实时监管
高值医用耗材未实现精确管理。目前的管理流程可实现消耗即收费功能,但无法监控到耗材的即时状态、无法精准确定耗材在院内流转的位置与时间、无法实现二级库实时盘点以及耗材数量的准确性,因此存在从二级库领走后未使用的医用耗材未被及时归还的现象。
02
改进措施

以我院高值医用耗材管理现状为背景,针对高值医用耗材管理中出现的实际问题,建立高值医用耗材管理新模式,实现高值医用耗材的一体化和精细化管理,首先从高值医用耗材采购准入、患者使用、出库及风险评估的全流程分析产生上述问题的原因。
( 一 )产生问题的原因
第一,高值医用耗材在种类、功能、规格等方面日渐多样化,专业性也逐步提高,采购部门、管理部门及临床使用部门从不同角度管理耗材增加了管理难度。
第二,高值医用耗材二级库由介入导管室、手术室等平台科室医务人员管理,管理部门无法做到实时监管二级库耗材的使用情况。因诊疗技术的提升,部分基础高值耗材使用率降低,造成库存增多,医院管理成本上升。
第三,现有管理模式无法确定耗材在院内流转的位置与时间,部分术者或护士对未使用耗材的管理缺失,导致信息系统内库存数量与实际数量不符,造成高值医用耗材的丢失。
( 二 )改进方案
1. 升级物资信息管理系统
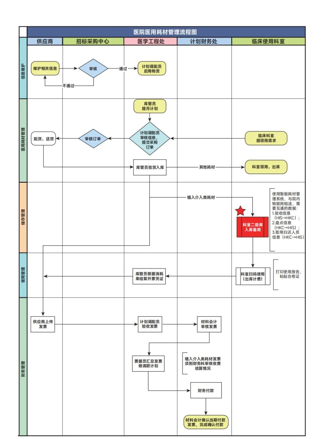
全面升级原有在用的物资信息管理系统各模块功能:基于权限控制的不同应用功能,更好地落实医院内部控制,重新分配和设置采购、出入库、使用等各级各类人员权限,规范各部门的权限内容;实现新增准入医用耗材品种品规、价格和供应商变更等医用耗材基础字典管理维护权限风险点的内部控制;实现了高值医用耗材物资信息字典内医保编码、院内物资编码及院内收费编码一一对应,而院内医用耗材物流码将作为医院内部流转与 HIS 计费的全流程唯一追溯码。
2. 基于智慧物联网的二级库管理模式
随着各类介入手术技术的不断发展,介入手术室已成为医院极为重要的手术室,其中涉及的手术耗材量也逐渐上升,这对介入手术室耗材管理提出了更高的要求。
我院某月高值医用耗材使用金额为 2 120 万元、数量为 11 516 个,其中:在介入手术室使用的高值医用耗材金额为 1 239 万元,占全院高值耗材使用金额的 58% ;数量为 8 715 个,占全院高值医用耗材使用数量的 76%。所以确定将介入手术室作为首批改进对象。
介入手术室引入基于智慧物联网的二级库管理模式,即智能医用耗材柜和 SPD 系统进行交互联合,能够实现对耗材使用的整个过程进行实时动态追和信息处理。射频识别技术(RFID自动识别技术的一种,通过无线射频方式进行非接触双向数据通信,对记录媒体(电子标签或射频卡)进行读写,从而达到识别标和数据交换的目的。通过唯一 RFID 识别码可精准确定医用耗材在院内流转的位置与时间,提高追溯记录完整性。手术室授权人员通过指纹或密码方式,自行从智能耗材柜内取用高值医用耗材,系统自动记录医用耗材出柜信息及实时盘点情况,对每件高值医用耗材当前状态可以进行实时查询、管理、信息共享,可减轻科室二级库管理压力,临床使用更加简便准确,最终达到高值医用耗材智能化全流程闭环管理,推进医院高值医用耗材管理的智能化、信息化、精细化的目的。

什么是高值耗材智慧物联网如何融入高值医用耗材管理?创新管理+SPD 就可以!_https://www.jmylbn.com_新闻资讯_第1张

图1 医院医用耗材管理流程图

03
改进措施的成效分析

( 一 )多系统联动,提高协同能力
实现物资云系统、物流管理系统、 HIS 收费系统及智能柜软件系统的统一联动,数据自动传输,保障了高值医用耗材的全生命周期闭环管理。
( 二 )有效监督,降低成本
使用科室依据高值医用耗材库存数量和制定的库存数量上下限,通过医用耗材物流信息管理系统提交采购计划,或通过智能医用耗材柜实时提交补货信息,改变了以往依赖临床经验的人工主观申领模式。不仅节约了临床申领的时间、降低医院管理成本,而且能够实现精准采购、按需配送、全程监管。
未统一采购的高值医用耗材,在医用耗材物流信息管理系统基础字典内没有相对应的物资信息,故而不能通过条码扫码入库及收费,杜绝了私自采购高值医用耗材用于临床的现象发生。
( 三 )优化流程,规范程序
原信息系统存在诸多须要手工比对的环节,流程优化后实现了数据的自动分析,便于医用耗材管理质量水平的提升。
医务人员使用医用耗材后,分别在患者病历和高值医用耗材使用报告上粘贴相同的包含 UDI(Unique Device Identifier)信息的院内二维码,并扫码出库计费,实现即时使用、即时贴码扫码、实时 HIS 自动计费、使用信息全程可追溯的工作模式。
医学工程处管理人员根据以往管理中出现的漏洞,与工程师在智能柜使用程序中加以限定:除每次关门盘点外,每日固定时间对智能柜内所有耗材进行盘点汇总,自动发送统计表至医学工程处管理人员,由管理人员汇总应还未还、应计未计等异常状态医用耗材,反馈给监管人员及责任科室,避免医用耗材丢失等风险。
04
讨论

医用耗材的管理工作包括档案管理、订单管理、库存管理、使用管理及查询统计等,涵盖了采购、入库、出库、使用和追溯的全过程。医用耗材种类繁多、应用量大,为医用耗材的管理带来了困难。安全、高效的医用耗材管理可保障医疗活动高效安全地开展,对提高医院医疗质量具有重要作用。
实践结果表明,基于智慧物联网的二级库管理模式对于介入手术室耗材的科学化、精细化、智能化管理水平的提升具有积极作用。本文以智能化创新管理为基础、 SPD 模式为工具,将智慧物联网技术融入手术室耗材管理框架中,提出了 SPD 模式下的智能柜管理和介入手术室耗材管理优化新思路 。
本文内容来自:
迟琳琳 ,张洁英 ,李哲,等基于智慧物联网的高值医用耗材二级库管理模式实践以内蒙古自治区人民医院为例[J].中国医院建筑与装备,2023,24(10):23-27.
作者单位:

内蒙古自治区人民医院

转载或任何形式的引用请联系编辑部

/ 往期干货 /

 ※ 边运营边改造!这家医院旧楼改造真高效~

 ※ 这家医院太高效!后勤+安防,一个平台全管了~

 ※ 一文说清!综合医院医疗功能规模的循证设计~

 ※ @所有人  2024中国医院建筑与装备创新发展大会(HCDE)预通知来了

  END  

传播现代医院建设理念 | 报道医用工程重大进展

www.cnhae.com


订阅:010-81138756   |   投稿:010-81138732
投稿系统链接:http://cnhae.com/tg/  

什么是高值耗材智慧物联网如何融入高值医用耗材管理?创新管理+SPD 就可以!_https://www.jmylbn.com_新闻资讯_第2张
什么是高值耗材智慧物联网如何融入高值医用耗材管理?创新管理+SPD 就可以!_https://www.jmylbn.com_新闻资讯_第3张
什么是高值耗材智慧物联网如何融入高值医用耗材管理?创新管理+SPD 就可以!_https://www.jmylbn.com_新闻资讯_第4张